Windows Fenster-Animationen langsamer oder schneller machen: So geht's
Was viele nicht wissen, selbst diese Animationen können an eigene Präferenzen angepasst werden. Das Zauberwort ist, wie so häufig beim erweiterten Konfigurieren von Windows, die Registrierung.
Zunächst öffnen wir unseren Registrierungs-Editor, indem wir in der Windows Suche "Regedit" eingeben und das erste Ergebnis aus der Suchergebnisliste anklicken. Den anschließenden Dialog bestätigen wir, da bei der Anpassung von Einträgen in der Windows Registrierung stets Administrator Privilegien benötigt werden.
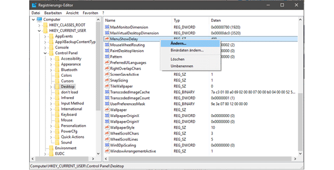
In der Registrierung angekommen navigieren wir auf der linken Seite des Editors durch klicken der entsprechenden Verzeichnis-Icons zu folgendem Eintrag
HKEY_CURRENT_USERControl PanelDesktopHier interessiert uns der SchlüsselMenuShowDelayDiser ist standardmäßig in Windows auf 400 Millisekunden eingestellt. Jetzt können wir die Animationen der Fenster beschleunigen, indem wir den Wert von MenuShowDelay reduzieren. Hierzu machen wir einen Rechtsklick auf MenuShowDelay und wählen aus dem Menü "Ändern".Der Wert kann im Bereich von 0 bis 400 Millisekunden geändert werden und so eine Beschleunigung der Animationen eingeführt.
Wie schnell oder langsam die Animationen optimalerweise passieren sollten ist subjektiv, wir haben einen Wert von etwa 200 Millisekunden als angenehmer gegenĂĽber den voreingestellten 400 Millisekunden empfunden.







Gerd
nikamou





